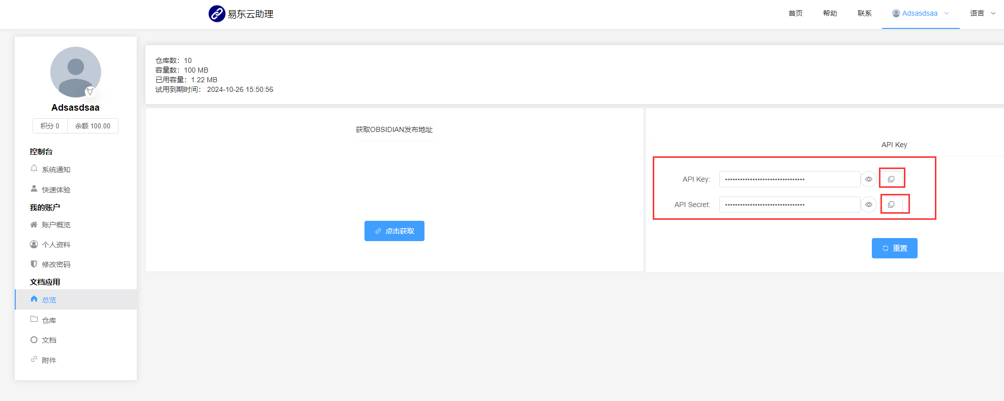
# obsidian-publish-ydc **Repository Path**: ydcteam/obsidian-publish-ydc ## Basic Information - **Project Name**: obsidian-publish-ydc - **Description**: OBSIDIAN客户端插件,通过电脑本地编辑和快速发布在线文档和博客文章,快速搭建以内容为核心的文档型网站,零基础用户也可高效维护网站;得益于MARKDOWN语法的广泛兼容性和扩展性,还可以基于MDX语法同时搭建网页化界面,更少维护时间成本却更高效率;网页模版快速搭建页面,带来更友好的系统维护体验! - **Primary Language**: Unknown - **License**: MIT - **Default Branch**: main - **Homepage**: https://doc.ydc.show - **GVP Project**: No ## Statistics - **Stars**: 3 - **Forks**: 0 - **Created**: 2024-10-10 - **Last Updated**: 2024-12-28 ## Categories & Tags **Categories**: Uncategorized **Tags**: 在线文档, obsidian编辑器, 官网 ## README  中文 | [En](https://github.com/ydcteam/obsidian-doc-yun/blob/main/README-en.md) ### 【易东文档】OBSIDIAN发布插件 极速搭建文档型网站,网站和在线文档二合一,以内容为核心的多功能网站;在线文档的编辑和发布分离,最大化支持系统的高性能运行,更少维护时间成本却更高效率;融合更多组件弹扩展更多功能;网页模版快速搭建页面,零基础用户也可高效维护网站;得益于MARKDOWN语法的广泛兼容性,电脑本地高效编辑;控制台集成组件和功能进行统一管理,带来更友好体验!! ### 试用文档发布流程 1. 访问 [易东云官网](https://yun.yidong.site/index.html#/user/login) 注册账号: 2. 登录 [会员后台](https://yun.yidong.site/index.html#/user/login) 3. 获取 Obsidian 发布地址: 4. 获取 API Key 和 API Secret: 5. 安装本插件。如何安装插件,请参考 Obsidian 官网文档。 6. 在插件配置中填入 3 和 4 步获取的配置: 7. 在当前仓库中新建`docs`和`blog`目录(最终 `docs` 目录对应`文档`,`blog` 目录对应`动态`,后面会看到): 8. 在上面这两个目录下编写文档: 9. 右键点击文档,选择 `发布到易东云`: 10. 回到会员后台,前往`仓库`页面点击`发布`: 11. 等待发布完成。 12. 查看发布结果: 13. 效果:  ### 体验流程图  ### 联系我们